1. START
  2. FORUM
    1. Unerledigte Themen
  • Anmelden
  • Registrieren
  • Suche
Dieses Thema
  • Alles
  • Dieses Thema
  • Dieses Forum
  • Forum
  • Artikel
  • Seiten
  • Erweiterte Suche
Einladung zum Kennenlernen der modularen SAP-FSCM-Workshops von Payyxtron.
  1. SAP FSCM-Forum
  2. SAP Zahlungsverkehr
  3. SAP Zahlungsverkehr in SAP ERP
  4. SEPA Credit Transfer
  5. Data Medium Exchange Engine (DMEE & DMEEX)

Einfacher Begleitzettel fĂŒr ein DMEE-Format

  • Claus Wild
  • 20. November 2016 um 09:40
1. offizieller Beitrag
  • Claus Wild
    Artikel
    16
    • 20. November 2016 um 09:40
    • Offizieller Beitrag
    • #1

    Der Hinweis 1947527 beschreibt die Erstellung eines einfachen Begleitzettel zu einem DMEE-ZahlungstrÀgerformat mit oder ohne Zwischensummen.
    Dazu wird zunÀchst in der Transaktion OBPM1 das Feld "Begleitzettel zum DatentrÀger" markiert.

    Beispiel: Begleitzettel ohne Zwischensummen



    In einem nĂ€chsten Schritt wird in der Transaktion FBZP - "Zahlwege im Buchungskreis" ein Formular fĂŒr den Begleitzettel hinterlegt. Der Hinweis empfiehlt das SAPScript Formular FPAYM_INT_DMEE, welches Sie auch in Ihren eigenen Namensraum kopieren können.

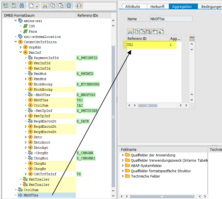
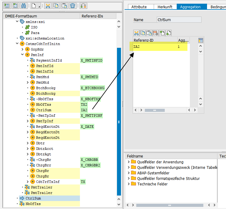
    Rufen Sie nun die Transaktion DMEE auf, und fĂŒgen darin zwei technische Knoten ein. Kopieren Sie dazu den Knoten GrpHdr/NbOfTxs und GrpHdr/CtrlSum und fĂŒgen Sie diese am Ende des Formabaums ein. Markieren Sie in den Formatattributen zusĂ€tzlich das Feld "Einfacher Begleitzettel"

    WĂ€hlen Sie fĂŒr beide Knoten die Option "Aggregation" aus, und ordnen Sie die nachfolgenden SAPScript-Namen zu:


    Der Bezug zu diesen Feldern wird ĂŒber das Formular hergestellt:

    Abschließend tragen Sie das Formular noch in die Variante des Reports SAPFPAYM fĂŒr die DatentrĂ€gererstellung ein:

  • amazon

Registrierung

Sie haben noch kein Benutzerkonto auf unserer Seite? Registrieren Sie sich kostenlos und nehmen Sie an unserer Community teil!

Benutzerkonto erstellen

Warum die ISO 20022-Migration dringend bleibt

Die Umstellung der MT-Formate wurde von November 2025 auf November 2026 verschoben. Aufgrund der langen Vorlaufzeiten sollten sie aber bereits jetzt mit der Umstellung beginnen. Mehr ĂŒber das Warum erfahren Sie im Blog von Payyxtron.

Ein Finger klickt ein virtuelles ISO-Symbol an.
Jetzt lesen!

Werden Sie zum ELKO-Experten!

Lernen Sie den Elektronischen Kontoauszug in SAP S/4HANA kennen oder vertiefen Sie Ihr Wissen: mit dem Online-Training „Elektronischer Kontoauszug mit SAP S/4HANA“ von Claus Wild.

  • fĂŒr Einsteiger und Fortgeschrittene
  • zeitlich flexibel
  • ortsunabhĂ€ngig
Jetzt anmelden!

Tiefes ELKO-Wissen zum Nachschlagen

Die KomplexitĂ€t des Elektronischen Kontoauszugs in SAP S/4HANA kann ĂŒberwĂ€ltigend sein. Das „Praxishandbuch Kontoauszug in SAP S/4HANA“ von Claus Wild ist das perfekte Nachschlagewerk fĂŒr jeden, der im ELKO-Dschungel den Überblick behalten möchte. Gespickt mit Tipps und Tricks aus mehr als 25 Jahren Beraterpraxis.

Jetzt bestellen!

DMEEX Deep Dive

Die DMEEX in SAP S/4HANA bietet mehr Funktionen als ihre VorgÀngerin. Erfahren Sie, wie Sie Ihre ZahlungstrÀger damit deutlich effizienter erstellen. Lernen Sie wichtige Details bei der Definition von Knoten kennen. Im praxisnahen Schulungsvideo von Michael Englert.

Jetzt ansehen!

Nutzen Sie die Benachrichtigungsfunktion!

Lassen Sie sich automatisch per E-Mail ĂŒber neue BeitrĂ€ge informieren. Aktivieren Sie dazu einfach die interne Benachrichtigungsfunktion!

Eine Anleitung finden Sie hier.

Grafische Darstellung des SAP FI-Forums Wikipayments durch HĂ€nde auf einer Tastatur, Sprechblasen und einen Globus In unserem SAP-Forum Wikipayments stellen wir der SAP-Community alles Wissenswerte rund um das FSCM zur VerfĂŒgung.

Richten Sie die Mehrfaktor-Authentifizierung ein!

Erhöhen Sie die Sicherheit Ihres Wikipayments-Accounts. Folgen Sie einfach unserer Anleitung zur Einrichtung der Mehrfaktor-Authentifizierung.

abstrakte Darstellung eines Schlosses mit AbkĂŒrzung "MFA" darĂŒber fĂŒr "Mehrfaktor-Authentifizierung"

Letzte BeitrÀge

  • Hinweis 3203192 - DMEEX - XSD-Validierer

    Claus Wild 23. April 2026 um 17:28
  • HSBC - camt-Dateien

    sap_claudi 23. April 2026 um 10:22
  • Jobabbruch einlesen elektronischer Kontoauszug ĂŒber TIS

    TobiasH48 10. April 2026 um 14:55
  • Hinweis 3721866 - 'ZahlungstrĂ€gererstellung wiederholen' wird in SAP-Fiori-App 'Zahlungen ĂŒberwachen' (F2388) nicht angezeigt

    Claus Wild 21. MĂ€rz 2026 um 11:25
  • Hinweis 3594473 - SAP-Fiori-App "Bankzahlungen genehmigen" - fehlende Workflow-Benachrichtigungen in SAP-Fiori-Benutzerein

    Claus Wild 21. MĂ€rz 2026 um 11:23

Holen Sie sich aktuelle Hinweise, News und Updates rund um SAP FSCM.

Jetzt kostenfrei und unverbindlich registrieren!
Grafische Darstellung der AktualitÀt, PraxisnÀhe und InteraktivitÀt des SAP FI-Forums Wikipayments durch einen Leuchtturm, eine Medaille, einen Taschenrechner, einen Geldschein und einen Daumen nach oben
Impressum Copyright Datenschutz
© Payyxtron. 2024. Alle Rechte vorbehalten.
Website-Design: MaterialXen - © NetzLiving GmbH
Community-Software: WoltLab Suite™