START
FORUM
Unerledigte Themen
Anmelden
Registrieren
Suche
Dieses Thema
Alles
Dieses Thema
Dieses Forum
Forum
Artikel
Seiten
Erweiterte Suche
SAP FSCM-Forum
SAP Cash Management
SAP Cash Management in S/4HANA
SAP Fiori
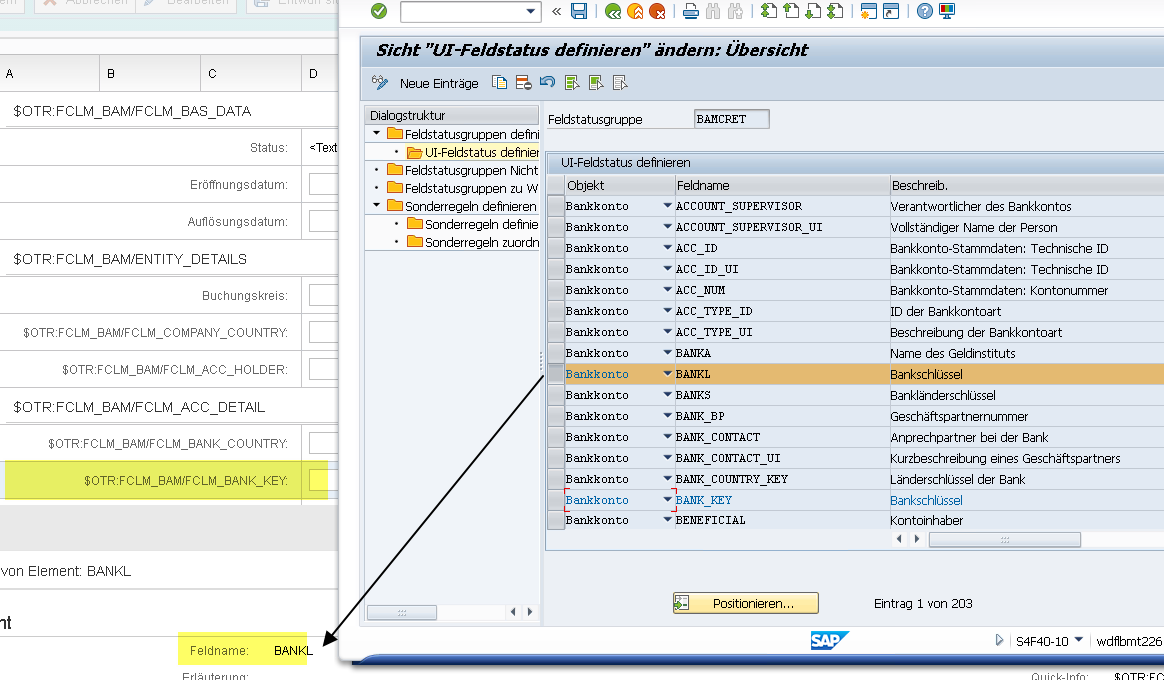
Technische Info zum Feldnamen unter Fiori
Claus Wild
16. Februar 2017 um 14:55
1. offizieller Beitrag
16. Februar 2017 um 14:55
Offizieller Beitrag
#1
Claus Wild
6. Oktober 2020 um 18:41
Hat das Thema freigeschaltet.
In Ihrem Webbrowser ist JavaScript deaktiviert. Um alle Funktionen dieser Website nutzen zu können, muss JavaScript aktiviert sein.