1. START
  2. FORUM
    1. Unerledigte Themen
  • Anmelden
  • Registrieren
  • Suche
Dieses Thema
  • Alles
  • Dieses Thema
  • Dieses Forum
  • Forum
  • Artikel
  • Seiten
  • Erweiterte Suche
Einladung zum Kennenlernen der modularen SAP-FSCM-Workshops von Payyxtron.
  1. SAP FSCM-Forum
  2. SAP Zahlungsverkehr
  3. SAP Zahlungsverkehr in SAP ERP
  4. Sonstiges

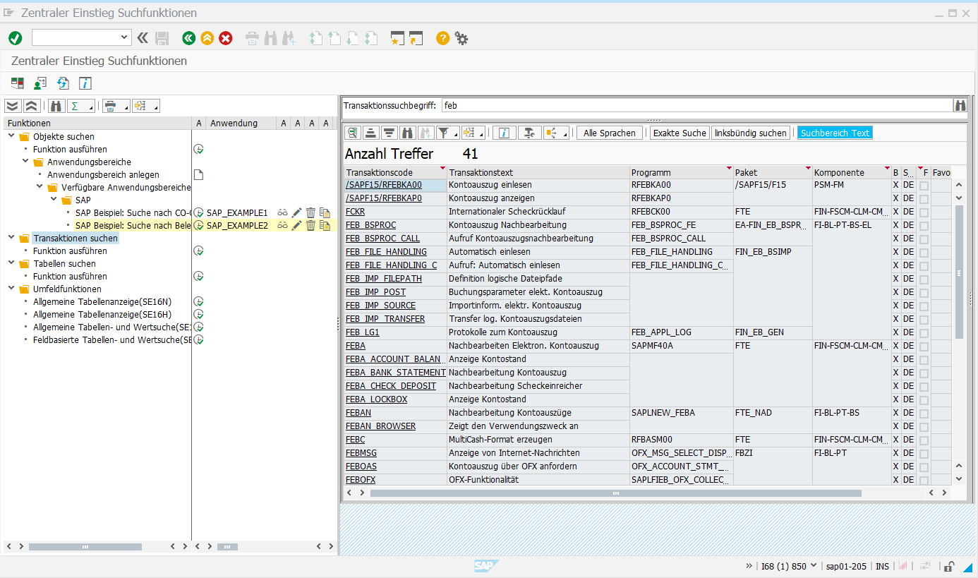
Data Browser SE16T & SE16H

  • Claus Wild
  • 9. Juni 2017 um 19:14
1. offizieller Beitrag
  • Claus Wild
    Artikel
    16
    • 9. Juni 2017 um 19:14
    • Offizieller Beitrag
    • #1

    Mit der Transaktion SE16T wurden die FunktionalitÀten erweitert:

    Siehe auch Hinweis 2329987 - CO-OM-Tools: Generische Suche von Transaktionen

    Eine weitere Möglichkeit fĂŒr eine direkte Auswertung der Tabellen steht mit der Transaktion SE16H zu VerfĂŒgung:

  • amazon
  • Claus Wild 11. Dezember 2018 um 09:27

    Hat den Titel des Themas von „Data Browser SE16T“ zu „Data Browser SE16T & SE16H“ geĂ€ndert.

Registrierung

Sie haben noch kein Benutzerkonto auf unserer Seite? Registrieren Sie sich kostenlos und nehmen Sie an unserer Community teil!

Benutzerkonto erstellen

Warum die ISO 20022-Migration dringend bleibt

Die Umstellung der MT-Formate wurde von November 2025 auf November 2026 verschoben. Aufgrund der langen Vorlaufzeiten sollten sie aber bereits jetzt mit der Umstellung beginnen. Mehr ĂŒber das Warum erfahren Sie im Blog von Payyxtron.

Ein Finger klickt ein virtuelles ISO-Symbol an.
Jetzt lesen!

Werden Sie zum ELKO-Experten!

Lernen Sie den Elektronischen Kontoauszug in SAP S/4HANA kennen oder vertiefen Sie Ihr Wissen: mit dem Online-Training „Elektronischer Kontoauszug mit SAP S/4HANA“ von Claus Wild.

  • fĂŒr Einsteiger und Fortgeschrittene
  • zeitlich flexibel
  • ortsunabhĂ€ngig
Jetzt anmelden!

Tiefes ELKO-Wissen zum Nachschlagen

Die KomplexitĂ€t des Elektronischen Kontoauszugs in SAP S/4HANA kann ĂŒberwĂ€ltigend sein. Das „Praxishandbuch Kontoauszug in SAP S/4HANA“ von Claus Wild ist das perfekte Nachschlagewerk fĂŒr jeden, der im ELKO-Dschungel den Überblick behalten möchte. Gespickt mit Tipps und Tricks aus mehr als 25 Jahren Beraterpraxis.

Jetzt bestellen!

DMEEX Deep Dive

Die DMEEX in SAP S/4HANA bietet mehr Funktionen als ihre VorgÀngerin. Erfahren Sie, wie Sie Ihre ZahlungstrÀger damit deutlich effizienter erstellen. Lernen Sie wichtige Details bei der Definition von Knoten kennen. Im praxisnahen Schulungsvideo von Michael Englert.

Jetzt ansehen!

Nutzen Sie die Benachrichtigungsfunktion!

Lassen Sie sich automatisch per E-Mail ĂŒber neue BeitrĂ€ge informieren. Aktivieren Sie dazu einfach die interne Benachrichtigungsfunktion!

Eine Anleitung finden Sie hier.

Grafische Darstellung des SAP FI-Forums Wikipayments durch HĂ€nde auf einer Tastatur, Sprechblasen und einen Globus In unserem SAP-Forum Wikipayments stellen wir der SAP-Community alles Wissenswerte rund um das FSCM zur VerfĂŒgung.

Richten Sie die Mehrfaktor-Authentifizierung ein!

Erhöhen Sie die Sicherheit Ihres Wikipayments-Accounts. Folgen Sie einfach unserer Anleitung zur Einrichtung der Mehrfaktor-Authentifizierung.

abstrakte Darstellung eines Schlosses mit AbkĂŒrzung "MFA" darĂŒber fĂŒr "Mehrfaktor-Authentifizierung"

Letzte BeitrÀge

  • Hinweis 2907210 - FEBEP-KURSF als Zielfeld fĂŒr Suchmuster

    SAPfinanceConsulting 3. Dezember 2025 um 12:44
  • Kontoauszug der ungarischen Bank mit Nachkommastellen

    deab0224 2. Dezember 2025 um 12:40
  • FF7AN // FF7BN

    tpsap123 28. November 2025 um 11:42
  • APP LiquiditĂ€tspositionshierachien Verwalten

    tpsap123 27. November 2025 um 09:44
  • Hintergrundinformationen zu PAIN.001-ZahlungstrĂ€gerformaten und Strukturen

    Mercan Ac 26. November 2025 um 13:25

Holen Sie sich aktuelle Hinweise, News und Updates rund um SAP FSCM.

Jetzt kostenfrei und unverbindlich registrieren!
Grafische Darstellung der AktualitÀt, PraxisnÀhe und InteraktivitÀt des SAP FI-Forums Wikipayments durch einen Leuchtturm, eine Medaille, einen Taschenrechner, einen Geldschein und einen Daumen nach oben
Impressum Copyright Datenschutz
© Payyxtron. 2024. Alle Rechte vorbehalten.
Website-Design: MaterialXen - © NetzLiving GmbH
Community-Software: WoltLab Suite™