1. START
  2. FORUM
    1. Unerledigte Themen
  • Anmelden
  • Registrieren
  • Suche
Dieses Thema
  • Alles
  • Dieses Thema
  • Dieses Forum
  • Forum
  • Artikel
  • Seiten
  • Erweiterte Suche
Einladung zum Kennenlernen der modularen SAP-FSCM-Workshops von Payyxtron.
  1. SAP FSCM-Forum
  2. SAP Bank Communication Management
  3. SAP Bank Communication Management

Ausschluss von Batches im Workflow-Eingang

  • Claus Wild
  • 3. September 2013 um 15:40
1. offizieller Beitrag
  • Claus Wild
    Artikel
    16
    • 3. September 2013 um 15:40
    • Offizieller Beitrag
    • #1

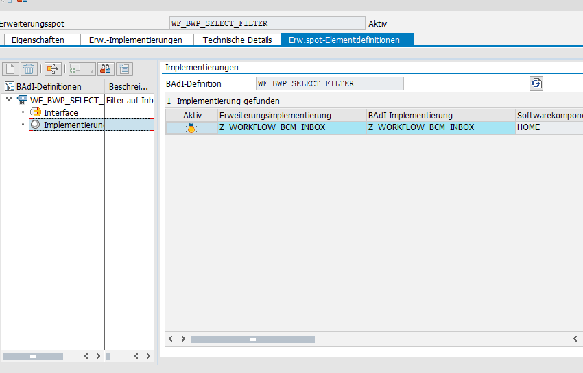
    Über das BAdI WF_BWP_SELECT_FILTER können die Workitems des BCM gefiltert werden (siehe auch SAP-Hinweis 1577912 [6] Rubrik "Genehmigung" bzw. 765783).


    Die Aufgaben dazu sind der Tabelle HRSOBJECT zugeordnet

    und kann über die Transaktion PFTC gepflegt werden.

  • amazon

Registrierung

Sie haben noch kein Benutzerkonto auf unserer Seite? Registrieren Sie sich kostenlos und nehmen Sie an unserer Community teil!

Benutzerkonto erstellen

Warum die ISO 20022-Migration dringend bleibt

Die Umstellung der MT-Formate wurde von November 2025 auf November 2026 verschoben. Aufgrund der langen Vorlaufzeiten sollten sie aber bereits jetzt mit der Umstellung beginnen. Mehr über das Warum erfahren Sie im Blog von Payyxtron.

Ein Finger klickt ein virtuelles ISO-Symbol an.
Jetzt lesen!

Werden Sie zum ELKO-Experten!

Lernen Sie den Elektronischen Kontoauszug in SAP S/4HANA kennen oder vertiefen Sie Ihr Wissen: mit dem Online-Training „Elektronischer Kontoauszug mit SAP S/4HANA“ von Claus Wild.

  • für Einsteiger und Fortgeschrittene
  • zeitlich flexibel
  • ortsunabhängig
Jetzt anmelden!

Tiefes ELKO-Wissen zum Nachschlagen

Die Komplexität des Elektronischen Kontoauszugs in SAP S/4HANA kann überwältigend sein. Das „Praxishandbuch Kontoauszug in SAP S/4HANA“ von Claus Wild ist das perfekte Nachschlagewerk für jeden, der im ELKO-Dschungel den Überblick behalten möchte. Gespickt mit Tipps und Tricks aus mehr als 25 Jahren Beraterpraxis.

Jetzt bestellen!

DMEEX Deep Dive

Die DMEEX in SAP S/4HANA bietet mehr Funktionen als ihre Vorgängerin. Erfahren Sie, wie Sie Ihre Zahlungsträger damit deutlich effizienter erstellen. Lernen Sie wichtige Details bei der Definition von Knoten kennen. Im praxisnahen Schulungsvideo von Michael Englert.

Jetzt ansehen!

Nutzen Sie die Benachrichtigungsfunktion!

Lassen Sie sich automatisch per E-Mail über neue Beiträge informieren. Aktivieren Sie dazu einfach die interne Benachrichtigungsfunktion!

Eine Anleitung finden Sie hier.

Grafische Darstellung des SAP FI-Forums Wikipayments durch Hände auf einer Tastatur, Sprechblasen und einen Globus In unserem SAP-Forum Wikipayments stellen wir der SAP-Community alles Wissenswerte rund um das FSCM zur Verfügung.

Richten Sie die Mehrfaktor-Authentifizierung ein!

Erhöhen Sie die Sicherheit Ihres Wikipayments-Accounts. Folgen Sie einfach unserer Anleitung zur Einrichtung der Mehrfaktor-Authentifizierung.

abstrakte Darstellung eines Schlosses mit Abkürzung "MFA" darüber für "Mehrfaktor-Authentifizierung"

Letzte Beiträge

  • Hinweis 3203192 - DMEEX - XSD-Validierer

    Claus Wild 23. April 2026 um 17:28
  • HSBC - camt-Dateien

    sap_claudi 23. April 2026 um 10:22
  • Jobabbruch einlesen elektronischer Kontoauszug über TIS

    TobiasH48 10. April 2026 um 14:55
  • Hinweis 3721866 - 'Zahlungsträgererstellung wiederholen' wird in SAP-Fiori-App 'Zahlungen überwachen' (F2388) nicht angezeigt

    Claus Wild 21. März 2026 um 11:25
  • Hinweis 3594473 - SAP-Fiori-App "Bankzahlungen genehmigen" - fehlende Workflow-Benachrichtigungen in SAP-Fiori-Benutzerein

    Claus Wild 21. März 2026 um 11:23

Holen Sie sich aktuelle Hinweise, News und Updates rund um SAP FSCM.

Jetzt kostenfrei und unverbindlich registrieren!
Grafische Darstellung der Aktualität, Praxisnähe und Interaktivität des SAP FI-Forums Wikipayments durch einen Leuchtturm, eine Medaille, einen Taschenrechner, einen Geldschein und einen Daumen nach oben
Impressum Copyright Datenschutz
© Payyxtron. 2024. Alle Rechte vorbehalten.
Website-Design: MaterialXen - © NetzLiving GmbH
Community-Software: WoltLab Suite™